반응형
ERD 트레이딩 시스템 개선기
프로젝트 2주차!
이번 주의 가장 큰 이슈는 세 가지였다.
1. 디자인
2. MSA
3. ERD
이번 글에서는 ERD에 있었던 이슈를 정리해보겠다.
초기 ERD를 바탕으로 trading-service의 Entity를 구현하던 도중 몇몇 문제들을 확인했다.
문제 1. 개인/그룹 계좌와 주식 테이블 간 연결 부재
InvestmentAccount(개인 투자 계좌)와 InvestmentAccountLedger(원장)가 Stock 테이블이 연결되어 있지 않았다.
그룹 투자 구조에서도 동일한 문제가 존재하여, 실제 주식 매매 데이터와 계좌 데이터가 끊겨있었다.
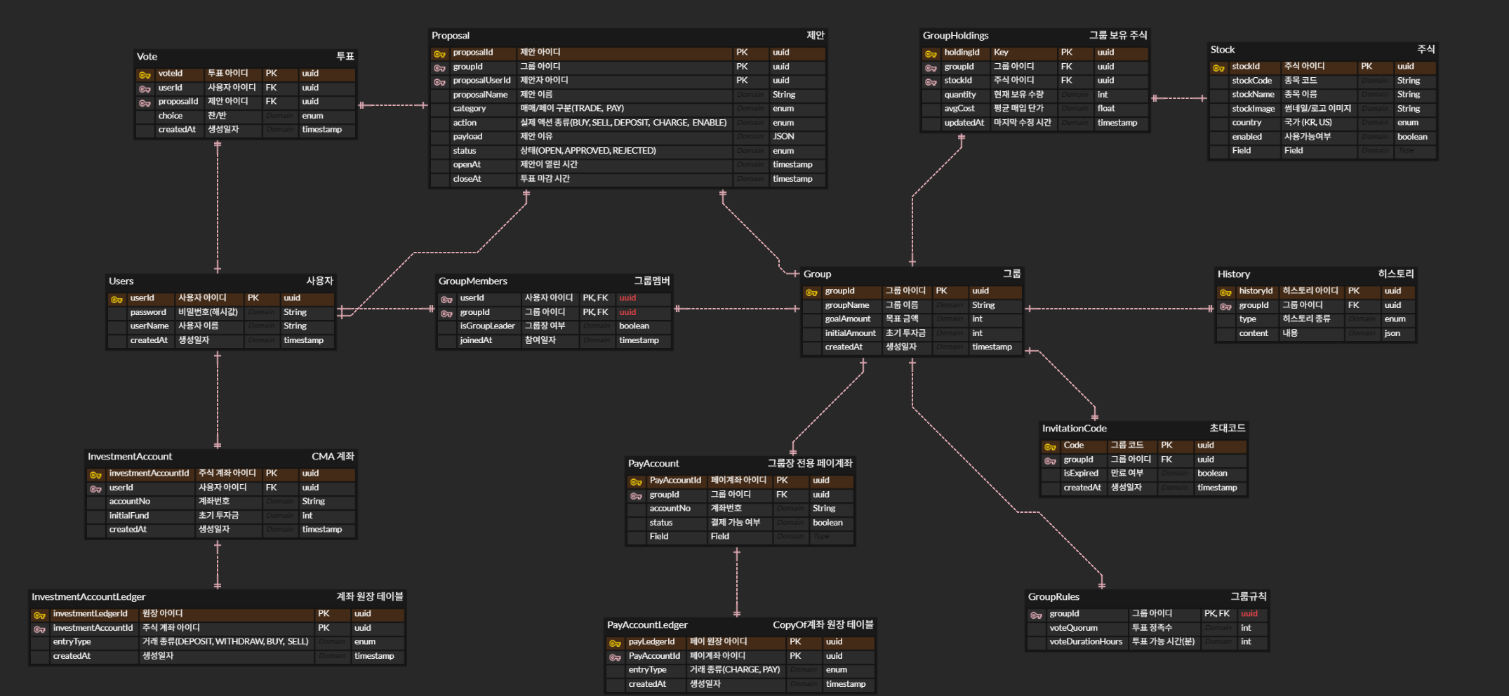
그래서! 1차로 수정한 ERD는 다음과 같다.

> 계좌–주식 연결 구조 보완을 중점으로, InvestmentAccount와 Stock을 직접 연결하고, 그룹 투자 구조도 동일하게 수정하여 데이터 흐름이 자연스럽게 이어지도록 개선했다.
하지만.. 이 ERD에서도 문제는 발생했으니.. 바로
문제 2. 매매 관련 테이블 미구성
Order(주문), Trade(체결)와 같은 핵심 매매 테이블이 없었다.
계좌 원장(InvestmentAccountLedger)에 입출금과 주식 거래가 뒤섞여 있어 구조가 비효율적이였다.
문제 3. 집계/조회 데이터와 원본 트랜잭션 데이터의 혼재
Holding, CashBalance, History 등 집계·조회 성격의 테이블이 원본 트랜잭션과 같은 레벨에서 관리되었다.
이로 인해 정합성 관리가 복잡해지고, 대량 집계 시 성능 부담이 예상됐다.
이 문제들이였다. 가장 중요한 매매 관련 테이블이 없었던 것!!
그리고 캐시 테이블로 빼야하는 것들도 많았다.
그래서 다시 고친 최종(을 바라는) ERD!
> 매매 트랜잭션 테이블 추가
Order(주문), Trade(체결) 테이블을 새롭게 도입하여 실제 증권 매매 프로세스를 반영했다.
계좌 원장에서 거래 기능을 분리하고, 입출금 전용 CashTransaction 테이블을 추가했다.
> 캐시 테이블 분리 및 명시화
Holding(Cache), CashBalance(Cache), History(Cache) 등 집계/조회 목적의 테이블을 캐시테이블로 분리했다.
원본 데이터는 정합성을 보장하고, 캐시는 조회 성능 최적화에 집중할 수 있도록 역할을 분리했다.
이렇게 큰 문제를 해결한 최종 ERD 완성
가장 고민 포인트 중 하나는
캐시 테이블에 FK를 등록하느냐였다.
하지만 정합성을 보장할 필요가 없다고 판단했기에, 컬럼만 등록하는 방향으로 설계했다.
ERD만큼 고민했던 디자인과 MSA 글도 빠르게 써야지
그럼 ERD 개선기 끝!
반응형
'[프디아] 파이널 프로젝트' 카테고리의 다른 글
[신투 프디아] 그룹 단위 주식 공동 매매 - 결제는 정수, 거래는 소수 (0) | 2025.10.17 |
---|---|
[신투 프디아] MSA 좋은 듯 어렵다 - 왜 투게더는 MSA로 설계했을까? (2) | 2025.10.11 |
[신투 프디아] API Gateway와 MSA에서의 경로 설계 - /api 접두사, 꼭 써야 할까? (1) | 2025.10.02 |
[신투 프디아] 파이널 프로젝트 '투게더' 기획 (2) | 2025.09.19 |